Drag, drop & chain AI models to create powerful apps. Test and share your AI chains easily.
Drag and drop AI models from multiple vendors. Explore and compare models effortlessly with your team.

Alex
Mateo
Ava
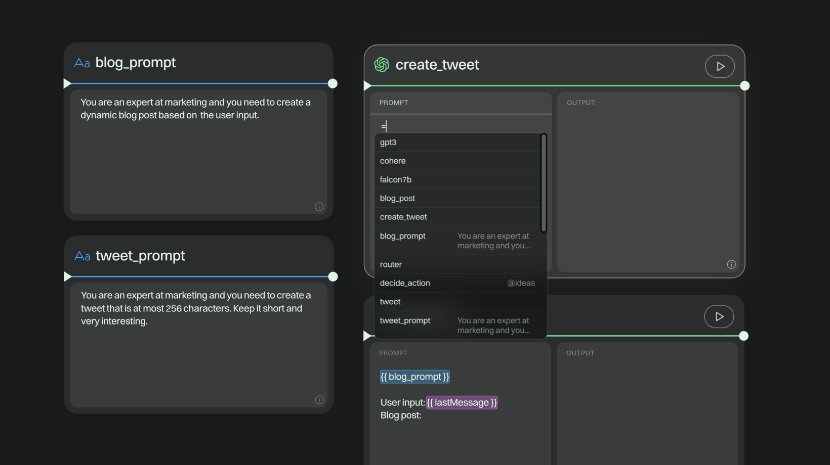
Use smart prompting to create prompt templates. Create dynamic prompts & re-use content easily.

Create AI chains by connecting nodes. Build powerful chains with logic nodes.

Test your chain in real-time while building it. Gain valuable insights and identify areas for improvement.

Share your projects with your team or with the world. Browse, clone, and modify chains from others.
Why are you building Kollaprompt?
We’ve built multiple prototypes using API based AI models, but using separate playgrounds, text editors as version management and rolling our custom front-ends to prototype got a bit tiresome, pretty fast.
We wanted to build a canvas based tool that is fast and easy to use for exploring, and we think others will benefit from this tool too.
When is it coming out?
We're currently rolling out the private beta (June 2023) in phases. If you're interested in getting a chance to join the private beta, join our waitlist.
I’d like to follow your progress
We post our progress on Twitter (@kollaprompt), so follow us there.
You can also follow @jonijuup and @valtterikaresto for some behind the scenes thinking.